График сменности / Табель сотрудников
В этой статье ознакомимся с созданием графиков сменности и ведении табеля сотрудников. С помощью этих функций появится возможность заводить и создавать график в системе альфа-авто, а также будет доступен график мастеров-консультантов непосредственно из календаря планирования.
Для начала создадим график. В подсистеме «Предприятие» в блоке «Планирование» находим вкладку «График работы». (Если в вашей подсистеме нет таких блоков, найдите их через поиск).

Перед Вами откроется список доступных графиков. Нажимаем на кнопку «Создать»

Перед Вами откроется форму документа

Вводим наименование, например «график смен 4/4 (1)». Затем обратим внимание на поле «периодичность». Нажав на строку появится список выбора

В нашем случае нам необходим вариант «По циклам». Если указать другой вариант, например «Месяц» и заполнить его, то в начале следующего месяца отсчет рабочих дней будет начинаться с самого начала. Например: если 30 мая сотрудник выходит на работу после выходных при графике 4/4 то при начале следующего месяца отсчет рабочих дней снова начнется с 4х. В итоге по табелю сотрудник должен выйти не на 4, а на 6 рабочих дней (30.05-31.05, 1.06-4.06). Поэтому календарный график тут не подойдет. Выбираем «По циклам». Выбираем календарь «365 рабочих дней», а «дату начала» в зависимости от смен в подразделении. В примере укажем 1.06.

Далее нажимаем «Добавить» и добавляем дни. Так как график 4/4 необходимо указать 4 рабочих дня и 4 выходных. Ставим метки на рабочих днях

Далее нужно заполнить рабочее время. Для этого нажимаем на «Заполнить» и «Перезаполнить временные интервалы»

Во всплывающем окне выбираем «Да». Затем «Записать и закрыть». Мы создали график первой смены 4/4. Теперь точно в таком же порядке создаем график второй смены «график смен 4/4 (2)», в котором отличие от первого будет лишь в том что первые 4 дня будет выходными, а оставшиеся рабочими.

Теперь когда графики работ созданы, можно приступать к заполнения «Табеля сотрудников»
В той же подсистеме «Предприятие» в блоке «Планирование» нажимаем на пункт «Табели»

В открывшемся списке выбираем «Создать». Перед Вами откроется форма документа

Заполнить список сотрудников, можно с помощью кнопки «Добавить» либо нажав на кнопку «Заполнение» выбрать «Ресурсами по подразделению». Табличная часть будет заполнена списком сотрудников.

Если график сотрудника необходимо отобразить в календаре планирования, например График мастеров-консультантов, нужно указать в карточке сотрудника вит участия в планировании. Если это мастер-консультант то выбираем «Планирование приемки и выдачи». Подчеркну что вид участия планирования необходимо выбирать в том случае если нужно отобразить график сотрудника в календаре!!!

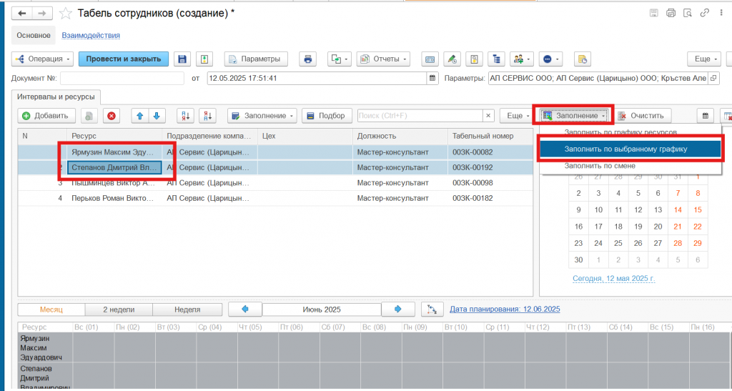
Для того, чтобы более наглядно продемонстрировать функциональность, очистим табличную часть и заполним табель на четверых «мастеров-консультантов» (это необходимо для отображения их в календаре планирования). Обращаем внимание чтобы в полях табеля и календаря был отображен необходимый нам месяц.

В данном случае сотрудники в строке 1 и 2 будут работать в 1ой смене, а сотрудники 3 и 4 во 2ой. Выделяем (либо выбираем по одному) первых двух сотрудников , и в кнопке «Заполнение» над календарем!!!! (не перепутайте), нажимаем на «заполнить по выбранному графику»

Далее в открывшейся форме выбираем созданный нами ранее «график смен 4/4 (1)»

После этого график будет заполнен

Вы так же можете корректировать дни вручну.Для этого нужно навести курсор на день значение которого мы хотим изменить кликнуть два раза.

Откроется форма выбора значений

С помощью кнопки «delete» или красного крестика удаляем значение «Работа» и нажимаем на «Добавить», затем выбираем «выходной» и «ок»


Если Вы хотите наоборот заменить выходной день на рабочий, то это можно сделать похожим способом. Так же двойным кликом по дню открываем форму выбора, удаляем «выходной» и нажимаем на «заполнить по смене»

В открывшейся форме выбираем «Основная смена работы компании» и затем «Ок»

Теперь вы увидите, что значение изменилось

Теперь необходимо заполнить табель для сотрудников в строках 3 и 4. Для них выбираем график для второй смены «График смен 4/4 (2)»

График заполнен!
Теперь рассмотрим второй способ заполнения. Он подойдет для тех случаев, когда есть отклонения от основного графика и нудно внести значения вручную. Для этого очистим табличную часть и внесем данные заново. Допустим, что мы хотим вручную указать график сотрудника 4/2. Нам поможет календарь в правом поле формы

В этом календаре зажав кнопку «Ctrl» правым кликом выбираем дни в которых необходимо внести рабочий день

Теперь нажав на «Заполнение» выбираем «Заполнить по смене»

В открывшейся форме выбираем «Основная смена работы компании»

Теперь табель заполнен

Теперь рассмотрим пример при котором данный сотрудник часть месяца работает в одной смене, затем переходит в другую. Для этого таким же образом выбираем в календаре дни, например с 1.06 по 15.06

и нажав на «Заполнение» выбираем «Заполнить по выбранному графику»

Далее выбираем график первой смены

Как Вы можете увидеть, график с 1.06 по 15.06 заполнен. Теперь выделим период с 16.06 по 30.06 и проделаем тоже самое, но выберем уже «График смен 4/4 (2)»



Теперь Вы можете увидеть, что документ заполнен так, как нам необходимо

В вышеописанных примерах, смены (циклы) начинаются с начала месяца. Если у Вас в подразделении цикл начинается например с конца прошлого месяца, то для того, чтобы сдвинуть его нужно изменить «Дату начала» в графике работы. Находим в Подсистеме «Предприятие» пункт «графики работы» и выбираем в нужный нам график


В открывшейся форме изменим дату начала


Далее «Записать и закрыть». Затем проделываем тоже самое со второй сменой «График смен 4/4 (2)» . Чтобы не пришлось перезаполнять табель в первую очередь выявите дату начала цикла рабочей смены.
В системе будут уже заведены графики 4/4, 3/3, 2/2/3 в каждом по две смены. Заполнять табель можете любым удобным Вам путем.