Перейти к содержимому
Оставить заявку в отдел снабжения
FAQ — отдел кадров
Войти
Главная
Кассир-бухгалтер
Маркетинг
Мастер-консультант
Менеджер отдела запчастей
Общее
Оператор сервис-бюро
Отдел снабжения
Руководитель сервиса
Специалист склада
Список статусов заказ-нарядов
Поиск:
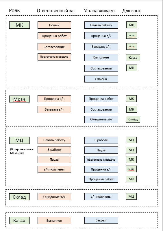
Список статусов заказ-нарядов
6 месяцев назад
Александр Кръстев
0 минут