Формирование ссылки на оплату по СБП из Заказ-наряда
В АА6 добавлена возможность формировать ссылку для оплаты по СБП непосредственно из Заказ-наряда. Для того чтобы сделать это, необходимо перейти на ссылку «Платежные ссылки СБП» на форме ЗН

Далее нажмите на «Сформировать ссылку СБП» в верхнем левом углу

В табличной части появится строка со ссылкой.

Нажав на нее откроется формы ссылки. В ней можно скопировать ссылку и отправить ее клиенту любым удобным способом.

Для того, чтобы проверить статус оплаты нужно нажать на кнопку «Обновить статусы оплаты СБП»

В случае успешной оплаты в колонке «статус операции» появится статус «Платеж совершен» и автоматически сформируется сек на оплату. Далее необходимо просто пробить чек. Флаг «Отправлять команду на эквайринговый терминал» можно снять, так как оплата была уже произведена и нам нежно просто пробить чек.

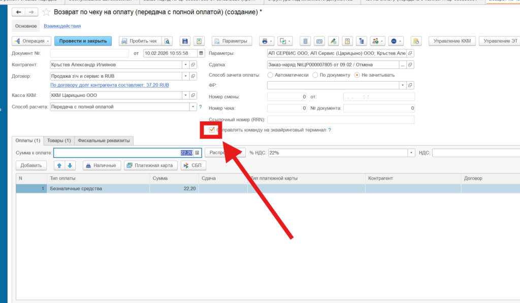
Для того чтобы оформить возврат, достаточно оформить возврат по чеку на оплату, либо на основании чека, либо на основании корректировки если такая есть. Главное на что необходимо обратить внимание это на номер Ссылочный номер RNN

Данный номер обязательно должен быть заполнен в возвратном чеке в поле Ссылочный номер на странице Фискальные реквизиты

Если по каким-либо причинам номер не заполнен, скопируйте его из чека.
Далее необходимо установить галочку на «Отправлять команду на эквайринговый терминал»

Затем нажимаем на «Пробить чек» и выбираем терминал Т-СОФТ. Затем ожидаем подтверждение возврата и пробиваем чек.