АРМ оператора
АРМ (автоматизированное рабочее место) оператора находится в панели управления списка событий

Кнопка «АРМ» откроет форму создания заявки с уже проставленными реквизитами в зависимости от того на какой строке находится курсор, а кнопка «АРМ без события» откроет пустую форму. Нажмем на нее…

Перед вами откроется форма для создания заявки на ремонт. В верхней части расположены блоки Контрагент и Автомобиль. Укажем данные контрагента. В поле «Телефон» Вы можете указать номер телефона и нажав на значок лупы проверить присутствует ли данный контрагент в нашей базе

Так как данный контрагент уже заведен в базе, поля в блоках Контрагент и Автомобиль будут заполнены автоматически

Если такой отсутствует то заполним остальные поля. В поле наименование указываем имя

Далее необходимо указать форму собственности нажав на ссылку «Информация о контрагенте». Так же там можно указать фамилию и отчество если они известны

После этого нажмем на зеленый плюс у поля «контрагент» для того чтобы создать его в справочнике

Поле «Контрагент» заполнено значит элемент создан в справочнике. Теперь переходим в блок «Автомобиль». Так как контрагент ранее не был заведен то и автомобиля скорее всего у нас базе нет. Введя Гос номер и нажав на значок лупы, можно произвести запрос к стороннему сервису, чтобы получить VIN номер

Теперь когда данные заполнены можно создать событие, установить его статус и менеджера (если необходимо заменить текущего менеджера)

Далее создадим заявку на ремонт. Для этого переведем событие в статус, нажав на «Перевести»

Далее выберем статус «Открыть заявку»

Затем нажимаем на «Перевести»

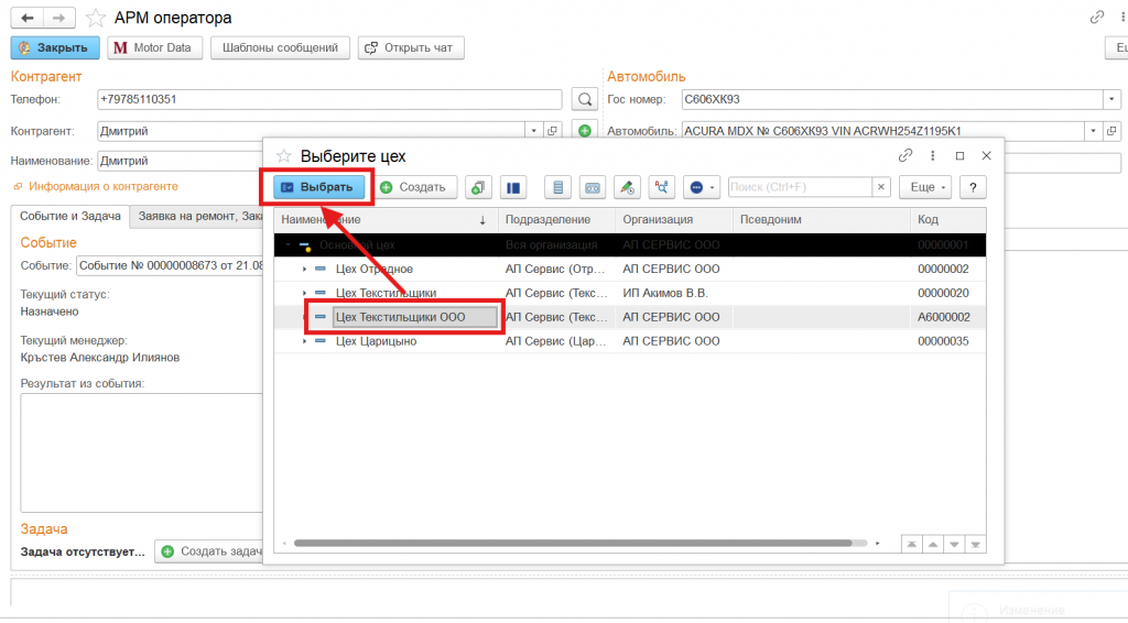
В открывшейся форму выбираем цех

Заявка создана, перейти в нее можно на странице «Заявка на ремонт…..»

В открывшейся заявке можно записать клиента в календарь планирования

Далее переходим на страницу «Календарь планирования» и установим при необходимости настройки

Чтобы записать автомобиль в календарь, нужно нажать на ячейку правой кнопкой мыши

Выбираем «Новая работа», далее «Выбираем причину обращения» если необходимо, либо «Пропустить»


Голубой цвет ячейки говорит о том, что заявка записана. Далее нажимаем на кнопку проведения

Заявка записана.
Также Вы можете создать «Счет на оплату» из АРМ. Для этого необходимо открыт заказ-наряд. Для этого нажмем на плюс у поля заказ-наряд

Далее внесите дату и время начала (записи), затем «Ок»

Заказ-наряд открыт, проведем и закроем его

Далее вернемся в АРМ и нажмем на плюс у поля «Счет на оплату»


Счет на оплату создан, можно записывать и закрывать
